商品采集
创建于 2025-07-13 /
95
字体:
[默认]
[大]
[更大]
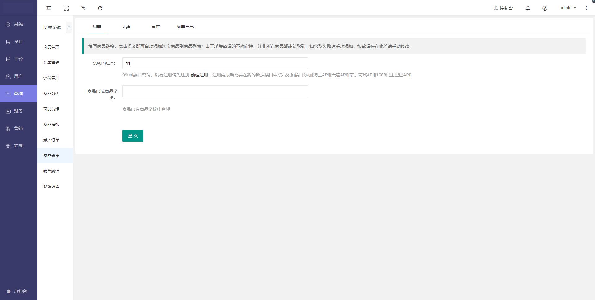
用于三方商品采集,采集淘宝,天猫,京东,阿里巴巴等平台资源
注:采集借助第三方采集接口99api,没有注册请先注册前往注册,注册完成后需要在我的数据接口中点击添加接口添加[淘宝API][天猫API][京东商城API][1688阿里巴巴API]
99api注册

0 人点赞过
常见问题
辛达快递V2-操作手册
壹叙餐饮-操作手册
瑞速商城V2-操作手册