平台配置
平台账号登录后,点击右上角【控制台】进入系统控制台

系统设置--配置基本信息
点击系统设置,配置系统基本信息
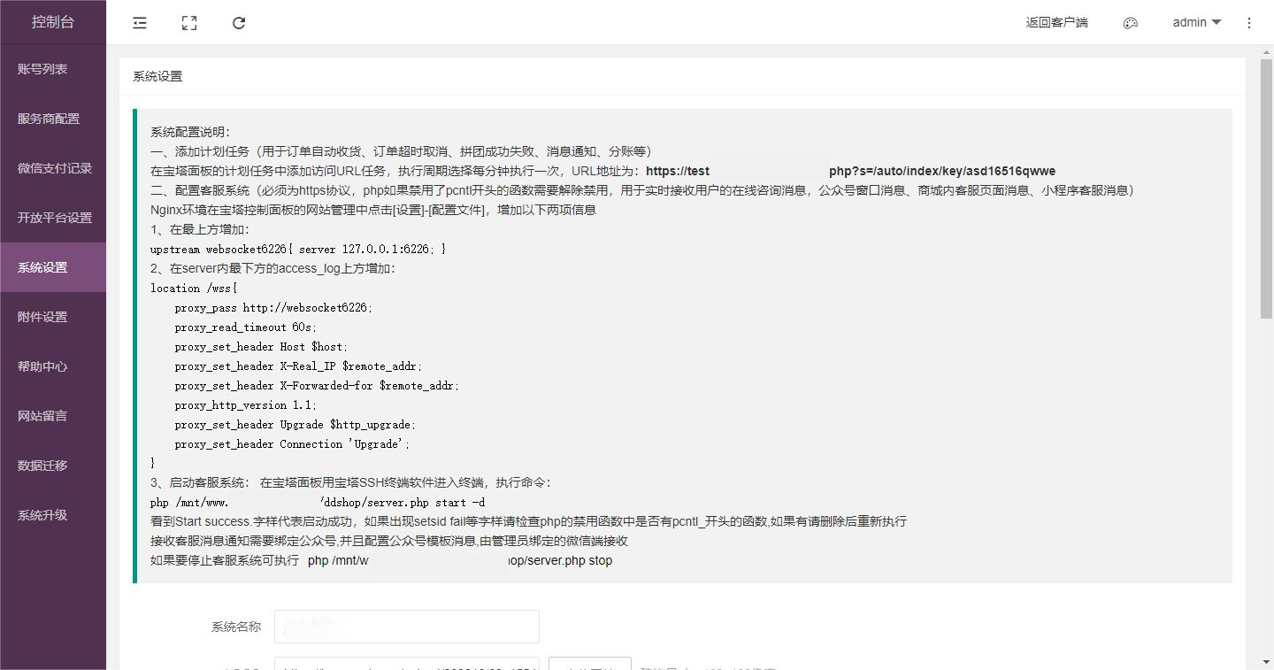
添加计划任务
1、添加计划任务(用于订单自动收货、订单超时取消、拼团成功失败、消息通知、分账等)
在宝塔面板的计划任务中添加访问URL任务,执行周期选择每分钟执行一次
2、对照系统---控制台--系统设置里的计划任务链接进行配置
配置客服系统
1、配置客服系统(必须为https协议,php如果禁用了pcntl开头的函数需要解除禁用,用于实时接收用户的在线咨询消息,公众号窗口消息、商城内客服页面消息、小程序客服消息)
按照配置说明进行配置
Nginx配置文件样例:
禁用函数在对应版本的PHP管理中查找
宝塔SSH终端
注意:服务器重启后需要重新执行命令,在控制台-系统设置-启动客户系统查看
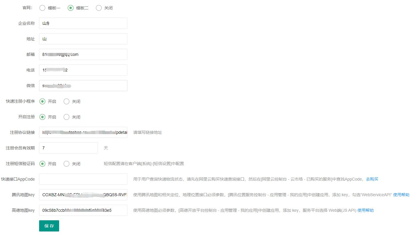
3、配置系统基本信息
系统名称、logo、登录页背景图、版权设置、备案号、官网、企业信息、快速注册小程序开启关闭、注册协议链接、快递接口AppCode、腾讯地图key、高德地图key

快递查询AppCode
配置位置:瑞速后台---控制台---系统设置---快递查询AppCode
用于用户查询快递物流状态,请先在阿里云购买快递查询接口,然后在[阿里云控制台 - 云市场 - 已购买的服务]中查找AppCode,去购买
子账号可以单独设置快递查询AppCode
配置位置:瑞速后台--控制台--用户列表--编辑--快递查询AppCode--选择跟随系统或独立设置
1、选择跟随系统则跟随瑞速后台--控制台--系统设置里的快递查询AppCode
2、选择独立设置,需要在子账号--系统--系统设置--快递查询AppCode处配置
快递查询接口请务必购买”全国快递物流查询“,如下图

腾讯地图key/高德地图key
配置位置:瑞速后台---控制台---系统设置---腾讯地图key/高德地图key
注意:高德地图和腾讯地图都需要设置 2、地图key需自己申请并配置

腾讯地图key: 使用腾讯地图和相关定位、地理位置接口必须参数,[腾讯位置服务控制台 - 应用管理 - 我的应用]中创建应用,添加 key,勾选“WebServiceAPI”使用帮助
类型按照实际填

腾讯地图配额管理【腾讯地图控制台-配额管理-账户额度-配额分配】(逆地址解析,地址解析,骑行(电动车)路线规划,关键词输入提示,地点搜索)
选应用、选key,填写配额分配
高德地图key: 使用高德地图必须参数,[高德开放平台控制台 - 应用管理 - 我的应用]中创建应用,添加 key,服务平台选择 Web端(JS API)使用帮助



分红结算方式
分红结算方式:异步模式、同步模式
一、同步模式:创建订单后立即同步预结算分红数据
优点:可实时预结算分红数据
缺点:如果网体可获取分红会员数量过大会导致提交订单页面卡顿,甚至执行超时页面报错从而无法提交订单。
二、异步模式:正常创建订单,订单支付成功之后通过计划任务shell脚本进行异步预结算分红数据。
优点:不影响页面用户体验
缺点:需要设置计划任务脚本配合使用,结算分红时间会略有延迟。
异步计划任务设置方式:登录宝塔-计划任务-添加任务-任务类型选择shell脚本-执行周期设置每分钟执行一次,
脚本内容:cd /mnt/v2.le256.com.com;sudo -u www;php think plantask jiesuanall
附件设置
4、设置图片云存储,存储类型支持本地存储、阿里云、七牛云、腾讯云,图片压缩,删除原图、云存储上传后删除服务器文件,服务器单次上传限制
如腾讯云
注:阿里云后台创建bucket时设置为公共读;腾讯云后台创建bucket时设置为公有读私有写
开放平台设置
5、如果希望用户可以用一键授权接入公众号和小程序,可以配置开放平台,详见开放平台配置章节
用户列表--添加用户
6、为用户开通账号,在用户列表中添加子账号
每添加一个用户代表新开一个商城系统,用户用账号密码登录后即可绑定自己的公众号、小程序等进行搭建自己的商城。
“下载代码包”为uni-app前端代码包,需使用HBuilderX进行编译后发布。
支持添加、删除,复制账号
添加账号:
设置登录账号、密码、联系人、联系电话、到期时间、前端独立域名、版权信息、类型(公众号、小程序等)、微支付抽成、可选附件存储类型(勾选后用户可见,注意:取消用户使用中的类型需先切换为其他类型)、附件存储类型、状态、模块权限、手机端权限、备注信息等
可以设置前端独立域名
设置方法:在宝塔添加站点域名填写独立域名,根目录选择系统的原安装目录,配置ssl证书
注:独立域名是填写客户的,不配置独立域名可不填写 ,设置后手机端可以用该域名进行访问,但是后台还是使用统一域名进行访问
注意:设置完成后,如果使用系统客服,需要去宝塔进行配置
在server内最下方的access_log上方增加
删除账号:
选中账号后点击账号信息里的删除按钮进行删除,也可以多选账号删除
复制账号信息:
账号之间的数据可以进行复制,复制操作会对复制到的账号的数据产生较大影响,请提前做好备份
输入数据来源账号id、复制到的账号id、要复制的数据(包括会员等级、优惠券、商城商品拼团、砍价、秒杀、团购、积分兑换、幸运拼团、短视频、文章列表、预约服务、知识付费、餐饮菜品、设计页面等)
是否删除原有数据(是否删除掉要复制到的账号的原来的数据)
常见问题
辛达快递V2-操作手册
壹叙餐饮-操作手册
瑞速商城V2-操作手册